Inbetriebnahme des Replikators für Microsoft Dynamics 365 Business Central
April 2026
MetaDirectory ab Version 6.3.3
Ab Version 6.3.3 des MetaDirectory ist der Replikator für Microsoft Dynamics 365 Business Central verfügbar.
Dies erfordert einige vorbereitende Schritte innerhalb der Microsoft Verwaltungsportale.
Vorgehensweise
Vorbereitung Azure AD
Service User Berechtigungen erteilen
Teilen Sie dem gewünschten Service User über das Microsoft 365 Admin Center (https://portal.azure.com/) unter Assigned roles die benötigten Admin Rollen zu:
Application administrator
Dynamics 365 administrator
Power platform administrator
Beispiel Screenshot: User - Assigned roles - Administrative roles

Multi-Faktor-Authentifizierung (MFA) auf Domain-Ebene deaktivieren
MFA kann über https://portal.azure.com/ für jeden einzelnen Benutzer aktiviert werden.
Beispiel Screenshot: Azure Active Directory Eigenschaften - Sicherheitsstandards verwalten

Einrichtung Verbindung Dynamics 365 online - App Registrierung
App-Registrierung
Fügen Sie in Microsoft Azure Active Directory unter App-Registrierungen eine neue Anwendung hinzu.
Beispiel Screenshot Anwendung registrieren in Microsoft Azure Active Directory

API Berechtigung hinzufügen
Fügen Sie der Anwendung neue Berechtigungen hinzu.
Beispiel Screenshot: API-Berechtigungen anfordern - Dynamics CRM

Microsoft Graph Berechtigungen anfordern
Beispiel Screenshot: API Berechtigungen anfordern - Delegierte Berechtigungen - Microsoft Graph

Danach müssen die delegierten Berechtigungen noch via "Administratorzustimmung" erteilt werden.
Benötigt wird also folgende Berechtigungen:
Microsoft Dynamics CRM:
- user_impersonation
Microsoft Graph
- Contacts.Read
- User.Read.All
Beispiel Screenshot: Konfigurierte Berechtigungen

Neues Client Secret erstellen
Fügen Sie unter Certificates & secrets ein neues client secret hinzu.
Beispiel Screenshot: Certificates & secrets - Add a client secret

Value sofort kopieren
Kopieren Sie den Wert sofort nach der Erstellung, da das Passwort sonst nicht mehr lesbar ist!
Diese Daten inkl. "Value" werden bei der Einrichtung des Replikators im MetaDirectory benötigt.
Im Replikator benötigte Daten
Die Daten inkl. dem "Value" aus dem vorherigen Schritt benötigen Sie im Replikator.
Beispiel Screenshot: Essentials

Anwendungsbenutzer (App User) anlegen
Der Application User muss über das PowerApps Adminportal im Power Platform Admin Center angelegt werden.
Anleitung von Microsoft
Nachfolgend die Anleitung vom Microsoft Support:
Please find the below details to Create an application user:
Sign in to the Power Platform admin center as a System Administrator.
Select Environments, and then select an environment from the list.
Select Settings.
Select Users + permissions, and then select Application users.
Select + New app user to open the Create a new app user page
Select + add an app to choose the registered Azure AD application that was created for the selected user, and then select Add
The selected Azure AD app is displayed under App. You can select Edit to choose another Azure AD application. Under Business Unit, select a business unit from the dropdown list.
After choosing a business unit, you can select for Security roles to choose security roles for the chosen business unit to add to the new application user. After adding security roles, select Save.
Select Create.
Hilfreiche Links:
https://docs.microsoft.com/en-us/power-platform/admin/create-users#create-an-application-user
https://docs.microsoft.com/en-us/power-platform/admin/manage-application-users#create-an-application-user
https://community.dynamics.com/crm/f/microsoft-dynamics-crm-forum/350363/creating-an-application-user
Beispiel Screenshot Microsoft 365 Admin Center - Dynamics 365 Apps

Umgebung und Anwendungsbenutzer auswählen
Wählen Sie über Einstellungen - Benutzer und Berechtigungen - Anwendungsbenutzer aus und fügen Sie einen neuen Anwendungsbenutzer hinzu.
Beispiel Screenshot: Power Platform Admin Center - Umgebungen - Einstellungen - Anwendungsbenutzer

Beispiel Screenshot: Umgebungen - Einstellungen - Neuer App-Benutzer

App: Sicherheitsrollen definieren
Wählen Sie dann die Unternehmenseinheit aus und vergeben Sie eine Sicherheitsrolle.
Beispiel Screenshot: App - Unternehmenseinheit und Sicherheitsrollen

Berechtigung in Microsoft Dynamcis für den Benutzer erteilen
Zum Erteilen der Berechtigung für den Benutzer nutzen Sie bitte die entsprechende Dokumentation von Microsoft:
Microsoft Dokumentation
https://docs.microsoft.com/de-de/dynamics365/sales-professional/help-hub
Anmelden an der Microsoft Dynamics 365 Weboberfläche - Erweiterte Einstellungen
Melden Sie sich mit einem administrativen Konto an der Microsoft Dynamics 365 Weboberfläche an und navigieren Sie zum Bereich Einstellungen - Erweiterte Einstellungen. Hier wählen Sieden Button Sicherheit.
Beispiel Screenshot Microsoft Dynamics 365 - Einstellungen - Erweiterte Einstellungen

Beispiel Screenshot: Dynamics 365 - Einstellungen - Sicherheit

Benutzer wählen und Rolle zuweisen
Wählen Sie im Bereich Benutzer den entsprechenden Benutzer aus und weisen Sie dem Benutzer die benötigten Rollen zu.
Beispiel Screenshot: Sicherheit - Benutzer auswählen

Beispiel Screenshot: Dynamics 365 - Einstellungen - Sicherheit - Rollen verwalten - Benutzerrollen

Sollten die notwendigen Rollen hier nicht angeboten werden, dann verfügen Sie vermutlich nicht über die richtige Lizenz. Eine Einrichtung z.B. mit Dynamics Testlizenzen ist nicht möglich. Es funktioniert eine Dynamics 365 Sales Professional Lizenz.
Replikator im MetaDirectory konfigurieren
estos Dokumentation
Grundsätzliche Informationen zu den Replikatoren finden Sie in der estos Dokumentation zu MetaDirectory Enterprise.
https://help.estos.com/help/de-DE/meta/6/metadirectory/dokumentation/examples/index.htm
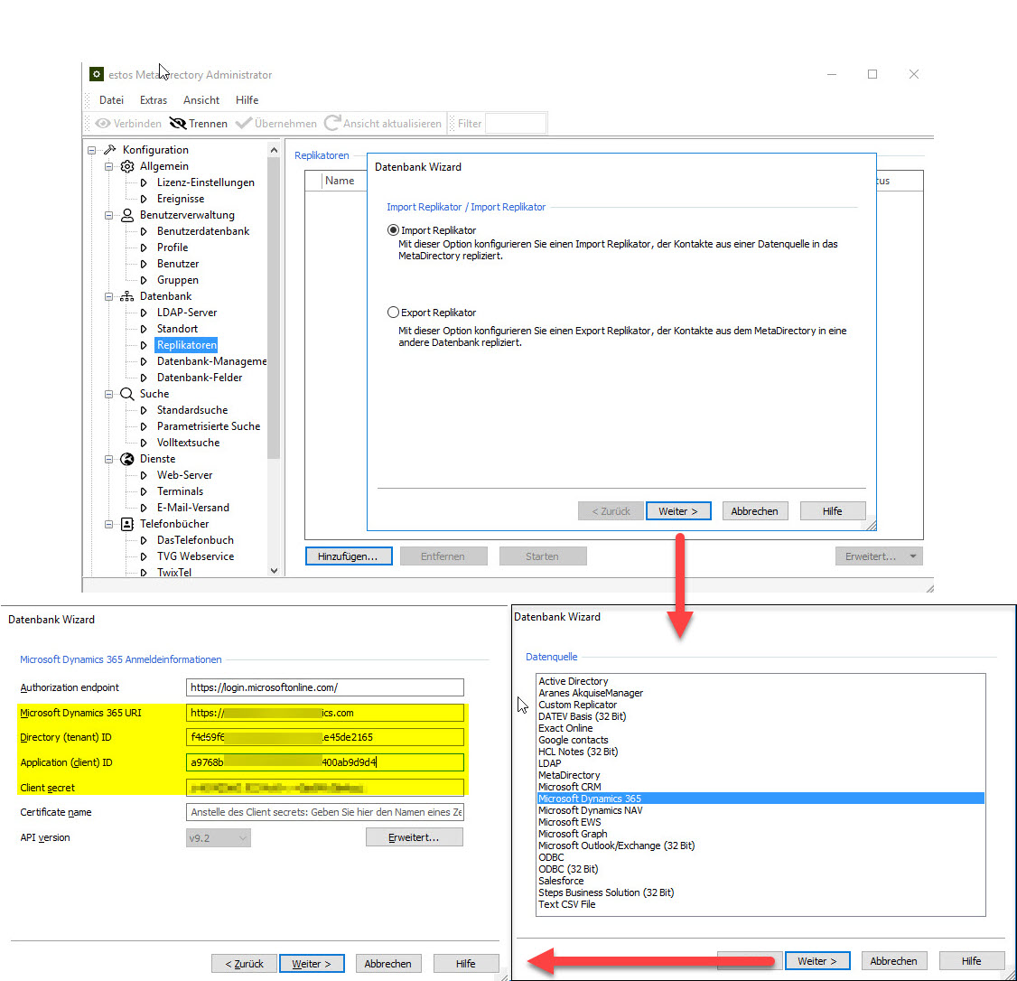
Öffnen Sie die Verwaltungsoberfläche über MetaDirectory Administrator und wählen Sie den Bereich Datenbank - Replikatoren.
Wählen Sie bei Hinzufügen - Import Replikator - Microsoft Dynamics 365 aus.
Geben Sie die entsprechenden Werte in die Felder ein und folgen Sie dem Konfigurations-Wizard.
Beispiel Screenshot: MetaDirectory Administrator - Import Replikator

Optional: Konfiguration zusätzlicher Kontakt URLs
Zusätzliche Kontakt-URL Links
Falls Sie zusätzliche Kontakt-URL Links konfigurieren möchten, (https://help.estos.com/help/de-DE/meta/6/metadirectory/dokumentation/configuration/database/replicators/wizard.htm), ist es wichtig, die URL mit der entsprechenden <EntryID> Variable anzugeben und keine URL mit absoluter Referenzierung auf einen bestimmten Kontakt anzugeben.
Bsp.: https://[organisation].crm4.dynamics.com/main.aspx?app=d365default&forceUCI=1&pagetype=entityrecord&etn=contact&id=<EntryID>